Eco conception
Représentation
Energie
Mécanique
Information
Activité I2D : Comportement mécanique des produits
La liaison encastrement
la liaison encastrement
Travail demandé
Comment regonfler un pneu ? (le schéma cinématique)
Elève
Travail demandé
Ressource
Nomenclature
Ressource
Dessin d'ensemble
Ressource
Perspective
Modèle Inventor
Compresseur
Sysml
Expression du besoin
Sysml
Mission du système
Sysml
Mission du système
Sysml
Diagramme de contexte
Sysml
Cas d'utilisation
Sysml
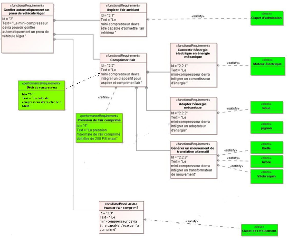
Exygences du système
Sysml
Diagramme de flux
Sysml
Diagramme de blocs
Eleve
Protocole expérimental
Eleve
Document réponse
Comment changer un pneumatique ? (le schéma cinématique)
Elève
Travail demandé
Quelle est la relation entre la vitesse des moteurs et la vitesse linéaire de l'hoverkart ?
Elève
Travail demandé
Elève
Cahier des charges
Elève
Relation vitesse rotation
Aide
Inventor
Modèle
Inventor
Comment réparer mon lecteur DVD ?
Elève
Travail demandé
Elève
Dossier technique
Elève
Fichier Matlab
Elève
Protocole expérimental
Comment virer de bord rapidement ?
Elève
Travail demandé
Elève
Dossier technique
Elève
Document réponses
Elève
Protocole expérimental
Comment tourne une hélice d'éolienne ?
Elève
Travail demandé
Elève
Dossier technique
Elève
Modèle numérique
Elève
Document réponses
Elève
Dessin d'ensemble
Professeur
Corrigé
Comment dimensionner un auvent de toit ? ?
Elève
Travail demandé
Ressource
DT1 Appel d'offre
Application
Feuille de calculs
Ressource
DT2 Plan global
Ressource
DT3 Charge des couvertures
Ressource
DT4 Valeur de charges propres
Ressource
DT5 Eurocode 1
Prof
Corrigé